AuctionMonitor.net
Username:

Password:


Forgot password?
Register

SharpReader RSS/Atom Aggregator

How to add Auctionmonitor.net RSS feeds to Sharp?

SharpReader is one of my favorite RSS Aggregators. It is light weight, and also has alerts whenever it gets new news items. This makes it perfect for notification about price changes on eBay.
Sharp Screenshot 1

The top arrow is pointing to the bold news items. These are the unread news items. The bottom arrow is pointing to the alert you will recieve when these new news items come up.

Sounds useful!! Show me!

Notice the "Address:" bar near the top center. This is where you need to put the address of the RSS feed you would like.

Now go into the AuctionMonitor.net (Click to open a new browser window) login and choose the feed that you want. Right click on the feed link and click copy shortcut (IE) or Copy Link Location (Firefox) for the PC. For the Mac, Ctrl-Click on the feed link and click Copy Link (Safari) or Copy Link Location (Firefox).

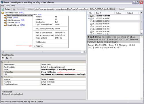
Paste this link into the "Address:" bar we found earlier. Push enter to preview the content, then click Subscribe when you are satified with the content. As long as you keep the program running in the background, it will notify you whenever the price of your items change. You can change the the Refresh Rate by right clicking the feed, and clicking properties. It will look something like this:
Sharp Screenshot 2

This is just one of the many news feed readers you can use. If you don't already have an RSS Aggregator, I would recommend that you download this one since it's free and does what you need it to do.

Download SharpReader at: http://www.sharpreader.net/


About | Terms | Privacy Policy | Contact
Copyright AuctionMonitor.net 2006